Skip to Content
客户客户群组

客户群组管理指南

本指南将会介绍如何创建和管理客户群组。

通过客户群组实现客户细分

客户群组是一种基于特定条件划分客户的方式,可用于:针对不同群组应用促销活动、提供差异化定价策略。

例如

  • 创建VIP客户群组,提供全场商品10%折扣
  • 建立批发客户群组,针对大额订单提供优惠价格
查看客户群组列表

访问路径:“客户 → 客户群组” 在该页面可以浏览所有客户群组、使用筛选功能、进行关键词搜索。

客户群组列表

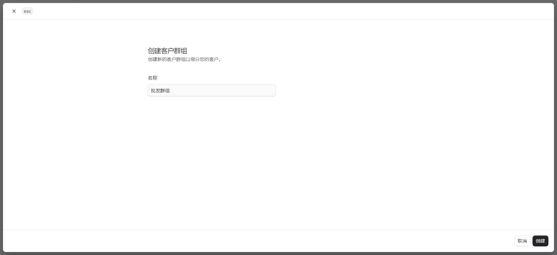
创建客户群组

操作步骤

  1. 进入”客户 → 客户群组”页面
  2. 点击【创建】按钮
  3. 在表单中输入群组名称
  4. 点击【创建】按钮确认
创建客户群组

查看客户群组详情

操作步骤

  1. 进入”客户 → 客户群组”页面
  2. 点击需要查看的群组名称
  3. 进入该群组的详情页面
查看客户群组

编辑客户群组

操作步骤

  1. 打开目标客户群组的详情页
  2. 点击第一部分右上角的 图标
  3. 下拉选择【编辑】选项
  4. 在侧边窗口修改群组名称
  5. 完成后点击【保存】按钮
编辑客户群组

管理群组内客户

一个客户群组可以有多个客户,您可以通过客户群组添加和移出客户。

添加客户到群组

操作步骤

  1. 进入目标群组详情页
  2. 在”客户”部分点击右上角【添加】按钮
  3. 勾选需要添加的客户
  4. 点击【保存】按钮确认
添加客户到群组

从群组移除客户

操作步骤

  1. 进入目标群组详情页
  2. 在”客户”部分勾选需要移除的客户
  3. 按下键盘R键或点击页面底部中间的【移除】按钮
  4. 在弹窗中点击【继续】按钮确认
从群组移除客户

删除客户群组

重要警告:此操作不可逆,且不会删除群组内的客户

操作步骤

  1. 进入目标群组详情页
  2. 点击第一部分右上角的 图标
  3. 下拉选择【删除】选项
  4. 在弹窗中点击【删除】按钮确认